核心总结
视图切换
鼠标缩放 放大缩小视图
鼠标中键点击 + 拖动 移动视图
鼠标中键点击 + 拖动 + shift 平移视图
物体模式
按一下 g 移动模式 ==按两下 g 滑动移动==,即沿着当前边移动,避免移动到奇怪的地方
按一下 r 旋转
按一下 s 缩放
g r s 如果按下轴方向则可以锁定操作的轴,输入数字是操作的角度(degree)
shift + A 新建物体shift + S 对选中内容展开快捷菜单,用鼠标进一步点选进行操作shift + D 复制一个当前物体,并进入位移状态,再次点选确认,新复制物体和旧的网格体互相独立alt + D 复制一个当前物体,并进入位移状态,新复制物体和旧的相互共享网格体,改一个全改
shift + 中键` 视图平移中键 + 鼠标移动 视图旋转,如果不设置围绕选择物体旋转,旋转中心点是世界原点(0,0,0)
所以一般打开围绕选择物体旋转
轴心点
决定物体以哪个点进行变换
- 边界框中心:多个物体组成的矩形框的中心点
- 各自的原点:顾名思义,各自转各自的
- 活动元素:最后被选中的那个黄色的为活动元素
游标
作用:
1 游标决定新建物体的位置
2 变换轴心点以后,游标决定物体旋转的中心(非物体原点)
shift + 右键 移动游标shift + c 重置游标到世界原点alt + g 坐标归零
如何变换原点相对物体的位置
变换坐标系
全局坐标: 和世界坐标系统一
局部坐标:物体自带一个坐标系,按照物体自己的坐标进行变换
快速在全局和局部坐标中切换:
例如按 G 进行位移的时候,按一下Z 沿着Z轴进行移动,再按一次Z即可沿着另一种坐标系的Z轴进行位移
Ctrl + L 关联材质
曲线
^112983
Ctrl + 右键 连点可以创建新的节点
Alt + S 缩放一个节点上的厚度
编辑模式
TAB 进入物体编辑模式Ctrl + TAB 可以在不同的模式下切换
进入物体编辑模式后,数字 1 2 3 键 分别是 点线面 (如果开启模拟小键盘 这里会失效)
选择点线面以后,按住ctrl再选择任何点线面,会选择两者之间的最短路径中所有点线面
L 选择鼠标附近的相连元素
Ctrl + L 选择Alt + 左键 选择环绕一圈的点线面Ctrl + Alt + 左键双击 选择平行的一圈
随机选择
Alt+Z 打开透视模式,选择时能选择到被当前面遮挡的背面
删除中的融并边:将删除后剩下的顶点和边自动缝合
选择边
重要概念:法向
法向概念和用途
法线 = 垂直于你这一面的线,法向方向代表正面的朝向
查看法向
查看面的方向
- 物体进入编辑模式
- 切换到视图着色方式
- 视图叠加层Overlay打开面朝向
- 蓝=正面,红=反面 蓝正红反
查看具体朝向的方向
- 物体进入编辑模式
- 勾选法向显示按钮
- 滋出来的毛就是正面朝向
面上的法线垂直于正面
点上的法线垂直于点的切线
法向的操作
shift + n 反翻正(红翻蓝)ctrl + shift + n 正翻反(蓝翻红)
编辑模式十操作
四大操作
- 挤出
- 内插
- 循环切割
- 倒角
六小操作
- 合并
- 断开
- 填充
- 切刀
- 桥接
- 分离
挤出
- 快捷键:E = 挤出+移动
指定点线面往一个方向延长
[!WARNING] 隐藏的坑
如果E出来了以后要撤销,需要撤销两步,因为第一步撤销的是移动的操作
挤出到光标
快捷键:选中点线面以后 ctrl + 右键 快速往鼠标位置挤出
挤出到法向
如果使用按钮,则可以多一个手柄,可以在法线方向进行挤出
挤出流形
流形(Manifold)通常指的是一种几何体,它具有良好定义的表面,没有任何非流形特征。这意味着:
- 封闭性:流形几何体的表面是完全封闭的,没有洞或边界。每一个边都连接着两个面,没有开放的边。
- 连续性:流形表面是连续的,没有自交或不正常的连接。每一个顶点周围的边和面形成一个连续的环。
- 一致性:流形的法线方向一致,通常指的是所有面的法线指向外部或内部,没有不一致的法线方向。
挤出流形 作用是:确保整个图形没有开放边 多余的点线面,尽可能封闭
挤出各个面
从各个面单独寄出,相连的边将被每一个挤出的面重复处理
如果直接E,那么挤出来的边也会连在一起
用途: 做手指的时候很有用
内插/向内挤出
快捷键: I 向内挤出
倒角
Ctrl + B 并拖动对一个边进行倒角,同时按住鼠标滚轮可以增加分割数
环切/循环切割
Ctrl + R 然后可以进行两种选择:
- 滚动鼠标滚轮可以增加分割数,此时是均匀的切割成多份
- 如果直接鼠标左键拖住,则是只分割一刀但是选位置
实际应用:
[[Blender建模流程思路和技巧(Kurt教程学习笔记)#环切功能的用法]]
合并
快捷键: M
断开
快捷键:V
- 当一个点有三条连线的时候就可以断开
填充
快捷键:F
栅格填充的前提:==必须是偶数边== 奇数边无法封闭 (三角面原理)
为什么无法处理奇数边环
- 对称分布问题:当边环的边数是奇数时,无法将边均匀地分配到矩形网格中。考虑一个简单的例子:两个边环分别有5条边。为了连接这些边,算法需要创建一个对称的面结构。然而,5条边无法被均匀地分配到四边形面中,因为每个面需要4条边的连接。
- Quad生成限制:栅格填充倾向于生成四边形面。如果边数是奇数,就不能形成完整的四边形面。例如,5条边无法组成一个完整的四边形面,而是会导致一个边剩余,无法形成闭合的面结构。
切刀
快捷键:K
按右键或者空格键退出切刀
桥接
快捷键:Ctrl + E
使用前提:需要对一个物体的两个循环边进行桥接,如果不是一个物体,使用之前需要使用Ctrl + J 进行合并(即使内容没有被合并)
分离
快捷键: P
将一个网格上的选中点线面拆开成另一个网格体
技巧:
[[Blender建模流程思路和技巧(Kurt教程学习笔记)#做【某某东西上覆盖某某】的做法]]
旋绕
也就是AE里的中继器的感觉,围绕一个中心点迭代旋转加复制
这是编辑模式里对网格直接作用的。真正的中继器是==阵列==
选择步数和环绕的方向
- 确定中心点
- 选择要进行旋绕的点线面
- 拖动拉杆,进行旋绕
修改器
修改器有点像AE里的效果,是非破坏性的,在应用以前都能撤销
最常用三个修改器:
- 表面细分
- 实体化
倒角
表面细分
将网格的面分成更小的面,增加顺滑度
实体化
可以简单理解为:给平面添加厚度
倒角
宽度是坡口形成的两条新边的距离
段数是增加细分
布尔
网格之间的集合运算, 很好懂 略过
阵列
真 中继器
物体偏移
即选定一个物体作为对称轴,常用一个空物体作为物体偏移的锚定
曲线修改器&简易形变修改器
简易形变 = bend
曲线则是沿着一个路径进行形变
蒙皮
和曲线的倒角不一样,使用 Ctrl+A 对顶点分段进行缩放 (对应Alt+ S)
用途:
置换
父子级
- 先选子级,最后选父级
Ctrl+P,设置父级为物体- Alt + P, 菜单中可以清空当前物体父级
- 如果要带着整个父子级全部移动,要右键选择
选择层级
核心概念
Blender对象上相关的三张矩阵:
- matrix_world ($Mw$):对象的世界变换
- matrix_basis ($Mb$):对象自身的本地变换
matrix_parent_inverse (${Mp}^{−1}$):父级反向矩阵(存放在子对象上)
- 这是个隐藏的偏移,用来抵消父级当下的变换。当你将子对象设置为父对象的子级时,Blender会计算出一个反矩阵 Parent Inverse,用于保持子对象在全局空间中的视觉一致性。这个反向矩阵记录了==子级相对于父级的初始位置、旋转和缩放关系。==
若有父级:
- 子对象世界矩阵 = 父对象的世界变换 父级反向矩阵 子物体本地变换
若无父级:
- 子对象世界矩阵 = 子物体本地变换
父级反向矩阵
反向矩阵在数值上的构成与普通变换矩阵类似,它是一个 4x4 矩阵,具体记录了以下信息:
- 位置(Translation) :
子级对象相对于父级对象的 当前位置。这是一个平移向量,记录的是子级在父对象的本地坐标系中的位置。 - 旋转(Rotation) :
子级对象相对于父级的 旋转信息。这是一个旋转矩阵部分(3x3的旋转分量),可转换为欧拉角或四元数。它记录了子级对象的方向如何调整,以独立于父级的旋转。 - 缩放(Scale) :
子级对象相对于父级的 缩放比例。这是一个对角矩阵分量,记录了子级对象的缩放信息如何抵消父级的缩放影响。 - 齐次坐标的额外分量(针对3D计算):
第四行记录了齐次坐标信息,通常是[0, 0, 0, 1],在视觉坐标变换中,用来处理平移、旋转和其他复合变换。
设置父级
Blender里设父级时有两个维度的选择
- 是否“保持视觉位置”(保持变换Keep Transform,保持当前世界变换不变)。
- 是否写入一个“父级反向矩阵”(Parent Inverse“反向”)。
Blender 在“建立父子关系”的那一刻,有两种等价的处理策略,它们当下的可视结果通常一样(子对象不动),但“把偏移存在哪里”不同,进而影响之后清除/设置 Parent Inverse 时的表现。
父子关系的存储原理
方案 A:把偏移存进 父级反向矩阵
- 设置:父级反向矩阵 = inverse(父对象世界矩阵),子对象本地变换 = 子对象旧的世界矩阵
代入:子对象新的世界矩阵 = 父对象的世界变换 父级反向矩阵 子物体本地变换,
- 由于 父级反向矩阵 = inverse(父对象世界矩阵),最后 ==子对象最终世界矩阵 = 子对象旧的世界矩阵== (视觉上保持不变)
- 偏移信息主要体现在 父级反向矩阵 里,子对象本地变换 保持不变不收影响。
- 影响:
方案 B:把偏移存进 对象本地变换(等价于 Keep Transform 关闭的策略)
- 设置:父级反向矩阵 = I(单位阵),对象本地变换 = inverse(父对象世界矩阵) * 子对象旧的世界矩阵
- 代入:子对象新的世界矩阵 = 父对象世界矩阵 I 对象本地变换。最后 ==子对象最终世界矩阵 = 子对象旧的世界矩阵== (视觉上保持不变)
- 偏移信息体现在 子对象本地变换 里,就是说把变换烧录进去了。
- 影响:
结论
| 设置父级目标 | 对象世界变换 | 对象本地变换 | 父级反向矩阵 |
|---|---|---|---|
| 物体 | 变化 原变换+父物体变换综合结果 | 和原来一致不变 | inverse(父对象世界矩阵) |
| 物体(保持变换) | 不变 锁定为设置父级前一瞬 | 自动计算得出, 使得世界变换不变 | 由当前世界变换 反向确定 |
| 物体(无反向) | 变化 变成父物体的世界变换,原点重合 | 不变 | 单位矩阵 I 这意味着不进行任何抵消。 |
| 物体(保持变换无反向) | 不变 锁定为设置父级前一瞬 | 自动计算得出, 使得世界变换不变 | 单位矩阵 I 这意味着不进行任何抵消。 |
| 有 | 无 | |
|---|---|---|
| 保持变换 | 世界变换锁定为设置父级前一瞬(视觉上不变) | 世界变换改变(视觉上可能跳变) |
| 反向矩阵 | 删除父子级时,清除父级的所有影响 | 删除父子级时,父级影响保留 |
物体:
- 使用场合:父级物体和子级物体都在初始状态,==没有进行旋转和缩放变换==,希望以这个状态为基础进行父子级联动。
- 实例:创建一个角色时,将头盔、武器等对象设置为角色主对象的子级,使得角色移动时这些对象自动跟随。
物体(保持变换)
- 使用场合:大多数“东西已摆好,再建立父子”的情况;需要100%保证画面不动的情况。父级和子级都已经不在初始状态,或者父级和子级已经==进行旋转和缩放变换==,希望关联父子关系的同时,子对象在全局空间中保持其位置和姿态不变。
- 实例:在一个多人物场景中,将家具设置为房间(一个大场景模型)的子级,但不希望家具在视觉上移动。
物体(无反向)
- 使用场合:希望子立刻以父坐标系为准常用于对齐或Rig搭建。
实例:
- 绑定时创建新的控制器,让它出现在父控制器的原点/方向。
- 把一个辅助空物体快捷“归零”到父对象的坐标系用于对齐。
物体(保持变换无反向):
- 使用场合:类似AE中的临时变动
- 顶点
[!NOTE] “保持变换”一定会保持,但是其余的也不一定真的视觉上变换
- “物体(保持变换)”与“物体(保持变换无反向)”会“保证”保留当下可见的世界变换。
- “物体”与“物体(无反向)”不保证保留。但在最常见的情况(原本没有父级/约束)下,“物体”看起来也会不动,因为它用了父级反向矩阵来抵消父的影响;一旦是重设父级或存在其他影响(旧父级、约束等),就可能发生跳变。
- 两对选项的本质差别确实是:是否写入父级反向矩阵。再加上一层:是否为了“保持变换”而改写子物体的本地变换。
特殊的:顶点和顶点(基于三点)
以上内容仅适用于物体的变换属性,不适用于修改器,顶点的父子级则可以解决这一问题
| 模式 | 影响 | 适用场景 |
|---|---|---|
| 顶点 | 绑定1点,只影响位置 | 公转+自转 |
| 顶点(基于三点) | 绑定3点,影响位置+旋转 | 动态贴合地形或者表面 |
清除父级
清空父级:
- 使用场合:子对象解除与父对象的父子关系,且完全清除父级的影响,==可能视觉跳变==
- 场合示范:重构层级时临时“脱层级”;把子网格从骨架下拿出来回到其原始(本地)姿态做编辑。
清除并保持变换结果:
- 使用场合:解除父子关系,但保留子对象的视觉状态,==确保子对象的世界变换不变==
清除父级反校正:
- 原理:仅清除子对象的父级反向矩阵,而不解除父子关系。子对象保留父级关系,但变换直接受父级影响
- 使用场合:希望对子级对象立即传递父对象的变换而不通过任何抵消
- 场合示范:在创建角色时,想让子级对象立刻反映目前父对象的视图方向,比如在角色生成后调整附加品的初始位置
| 清除父级 | 对象世界变换 | 对象本地变换 | 父级反向矩阵 | 父级对象 |
|---|---|---|---|---|
| 清空父级 | 【可能视觉跳变】 变化为对象本地变换 不保留解除前的样子 | 不变 | 立即设置为单位矩阵 (失效/移除) | 清空 |
| 清除并保持变换结果 | 【视觉不变】 保留解除前的样子 | 变为世界变换 (烘焙) | 立即设置为单位矩阵 (失效/移除) | 清空 |
| 清除父级反校正 | 【可能视觉跳变】 仍然受到父级影响 | 立即设置为单位矩阵 (失效/移除) | 不变 |
和AE的对比
AE里:给图层设父级时,图层一般不会跳位(视觉上保持在原处),之后跟随父级的移动/旋转/缩放。这相当于“保持当前世界位置”的行为。
以AE中的一个变换为例,假如有一个图层关键帧变换为0→100%,如果在50%的位置添加一个子级,子级不会立刻改变,而是视觉上无变化、以当前帧作为基准(动画的50%)进行变大和变小。同理在另一时间取消父子级,当前变换会保留不变。
在Blender中,最像 AE 的做法:设父级时用“物体(保持变换无反向)”。取消父级时用“清除父级(保持变换)”。
如果先设置一对父子级,然后给子物体再次绑定新的父子级,这样会迫使原来的父子级断开,这个操作等效于先执行清空父级(Clear Parent) 再进行 物体 。而这个的效果是,第一次绑定父子级影响的子物体的变换会立刻被清除(原因: 因为反向矩阵被清除)
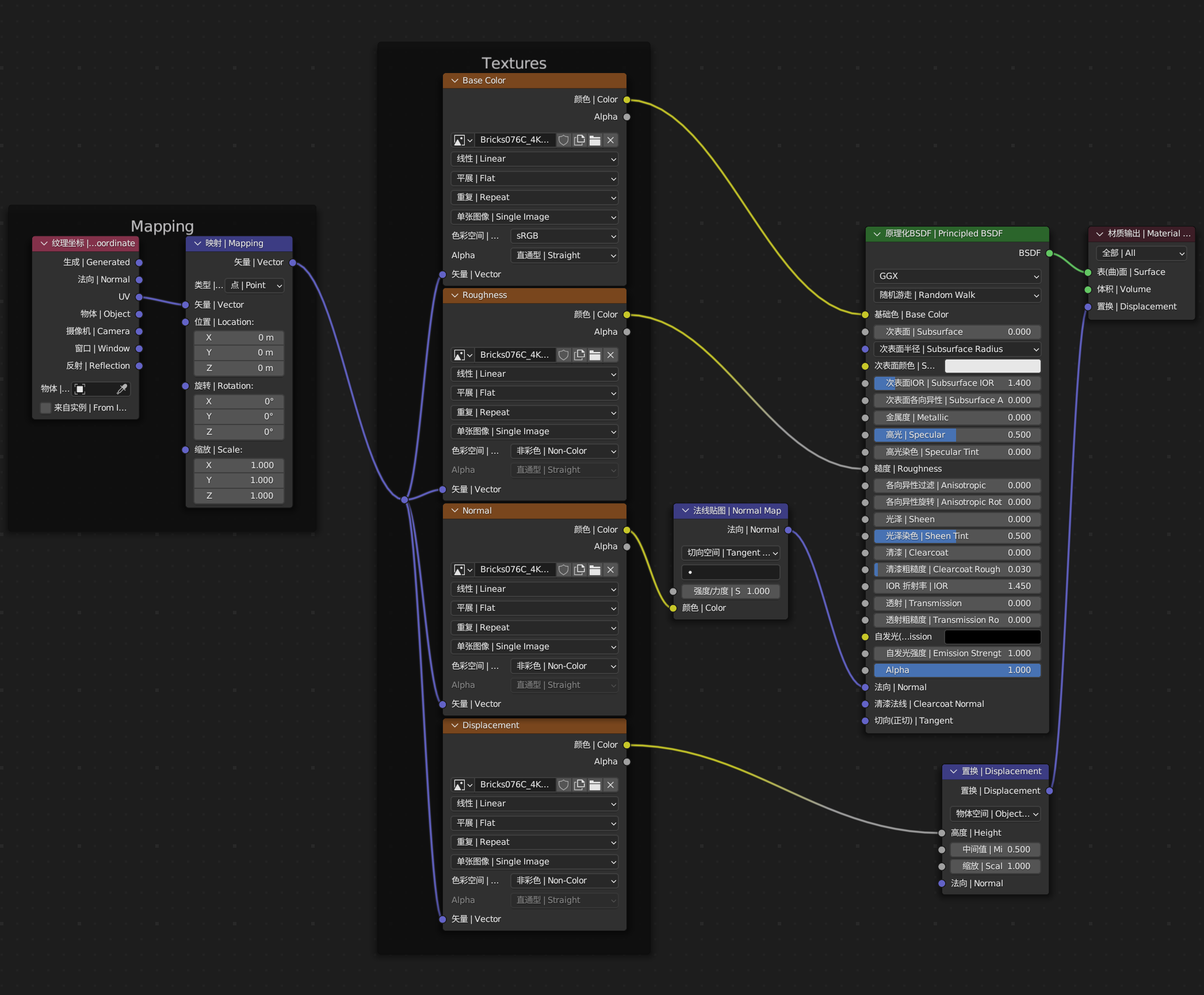
材质
基础概念
各向异性(Anisotropy)
指材质表面微观几何结构(如沟槽、划痕、纤维)具有方向性排列,导致光线反射/散射的特性随观察方向变化。
表面由平行沟槽/微细纤维构成(如金属加工中的刷磨、织物编织):
- 沿沟槽方向:表面更光滑 → 反射集中(高光窄而亮)。
- 垂直沟槽方向:表面更粗糙 → 反射扩散(高光宽而暗)。
IOR/折射率
Index of Refraction, IOR就是折射率的意思
物理原理:- 是描述光从一种介质(如空气)进入另一种介质时,光线传播方向改变程度和速度变化的物理量
- 高IOR导致透过材质看到的物体变形更明显
菲涅尔效应
菲涅尔效应,即:==夹角大,反射率低,透射率高。==
菲涅尔效应通俗的说,就是物体远端的反射率更高,有一层高光
高光(反射率)的值是由一个算式得到的,例如:水 折射率 1.33,算得高光为 0.25
$$高光 specular = \frac{((IOR-1)/(IOR+1))^{2}}{0.08}$$
BSDF属性详解
最重要的属性
- 基础色:一个打底的纯色,如果有图像纹理会覆盖这个
金属度(Metallic):
- 含义:0~1 0是完全不金属,1是完全金属 (也可以说导体和绝缘体)
- 效果:金属度越强,反射率越高,折射率越低。
![[Blender胎教(Kurt教程学习笔记) 2025-08-14 18.40.58.excalidraw]] 物理本质:
- 非金属:只有低镜面反射(2~5%反射率)、高折射率、高漫反射
- 金属:高反射率(70~100%),低折射率(几乎没有光线折射进入金属内部),极低的漫反射。 金属的视觉颜色几乎完全由其镜面反射的颜色决定。
- 物理原理拓展阅读:[[金属为什么反光率高]]
糙度(Roughness): ^yqipvw
- 含义:0~1 0是非常平滑,1是非常粗糙。描述材质表面的微观不平整程度。它控制光线在表面上发生散射的随机性
效果:糙度越大,漫反射越强,高光越模糊
![[Blender胎教(Kurt教程学习笔记) 2025-08-14 18.37.06.excalidraw]]- 高糙度:材质看起来哑光、无光泽、磨砂(如未抛光的石头、旧纸张)。镜面反射(高光)区域变大、变模糊、变暗。
- 低糙度:材质看起来光滑、闪亮、像镜子(如抛光的金属、玻璃)。镜面反射区域变小、变锐利、变明亮。
- 物理本质: 糙度实际上是在描述表面的法线分布。低糙度意味着法线方向高度一致,高糙度意味着法线方向高度分散。
IOR折射率:
- 效果: 描述物体的折射率,IOR越高,光线偏折越强,焦散效果越强
- 使用:在网上可以查到常见物质材质的折射率,可以直接带入使用
- 投射
自发光(发射)
- 自发光强度
- Alpha
- 法向:做凹凸纹理的时候可以用到
其他属性
- GGX:微反射表面光照模型,一般默认
- 随机游走:一种模拟次表面的算法,只针对Cycles
次表面
- 含义:控制光线进入材质内部的深度比例(0.0=无散射,1.0=完全散射)
- 用途:做皮肤、软糖等
效果:
- 低值(0.1-0.3):轻微透光(如干燥皮肤)
- 高值(0.6-1.0):强透光感(如蜡烛、玉髓)
次表面半径:光线在材质内部透过的程度、散射的平均传播距离(单位:毫米)
- 小半径(0.1-1mm)浅层散射,边缘微红 | 皮肤(耳廓、鼻尖)
- 中半径(2-5mm)柔和透光 | 大理石、奶酪
- 大半径(10-50mm) 深度弥漫 | 蜡块、毛玻璃
次表面颜色:材质内部吸收光线的颜色
- 颜色越深→吸收越强→透光越弱
- 浅色(如米白):低吸收 → 强透光(适合蜡、牛奶)
- 深色(如酒红):高吸收 → 弱透光(适合红酒、深色玉石)
次表面IOR:【Cycles专用】材质内部介质的折射率,更高IOR导致更高的焦散现象
- 皮肤:1.38
- 牛奶:1.35-1.4
- 蜡:1.44
次表面各向异性:【Cycles专用】次表面散射光的方向偏好,决定光折返的程度
- −1:完全反向散射,光线折返。例如 粉末(面粉、石膏)
- 0:各向同性,均匀散射,如乳胶、皮肤、蜡
- 1:完全前向散射,光线继续前进,如纤维状组织、毛发、植物叶片
各向异性过滤
- 含义:材质表面高光的形状和方向性,越高越拉伸,使圆形高光变为拉伸的椭圆形或条纹状
效果:
- 值为正,产生与切向(默认Z轴)垂直的高光
- 值为负,产生与切向(默认Z轴)平行的高光
- 值为正,产生与切向(默认Z轴)垂直的高光
各向异性旋转:
- 0~1 为一圈,每增加0.25,高光就旋转90° 即 1/4圈
高光:
- 含义:用于模拟物体远端的高光量。0 ~1 ,0 是完全没有高光,1是最多折射率下的的高光。
- 原理:[[Blender胎教(Kurt教程学习笔记)#菲涅尔效应|菲涅尔效应]]
- 高光染色:高光颜色的饱和度 0~1 0是完全的白色,1是完全的颜色
光泽
- 光泽染色
清漆(ClearCoat)
- 含义:描述物体表面覆盖的透明保护层(如油漆、釉面)对光线的特殊影响
效果:
- 在基础材质的高光反射之上,增加第二层独立的高光反射
- 清漆层通常具有极低的糙度(0.01~0.1),使表面呈现 湿润感或抛光感
- 会轻微扭曲下方基础材质的可见性(如透过清漆看木纹会轻微变形)
- 清漆粗糙度:影响清漆层的漫反射程度,见[[Blender胎教(Kurt教程学习笔记)#^yqipvw|粗糙度]]
- 清漆法线
透射
- 含义:描述物体的透光程度(透明程度)
- 透射粗糙度:物体内部的粗糙程度,越大物体内部看起来更毛玻璃效果
- 切向(正切)
材质编辑器
基本操作
- shift + A 新建节点上下文菜单
- ctrl + 右键 可以划断节点连线
- ctrl + J 节点打组,f2 重命名, N呼出面板可以修改文字标题的大小等
如何做发光效果
方法1:不使用BDSF,改用Emission自发光
如何做凹凸效果
准备:
- 置换贴图
- 法向贴图
糙度贴图
置换方法1:(Cycles和Eevee通用)
给物体添加一个表面细分和一个置换修改器
置换方法2:(仅Cycles)
[!Warning] 资源消耗
这种方法在大场景中比较消耗资源 日常建议用方法1
- 渲染器修改为Cycles(否则属性不生效)
- 到材质设置中,设置 > 表曲面 > 置换 选择 凹凸与置换
- 节点编辑器中,导入置换贴图,再新建一个置换节点,把贴图给置换的高度,然后连接到节点出口的置换中
NodeWrangler技巧
1.一键连接PBR材质
- 选中BSDF节点
- Ctrl Shift T,打开导入对话框
- 选择Color、Displacement、Roughness、GL法线等贴图,点确定
- 自动会连线并且打组
2.一键加入纹理映射控制
Ctrl + T 一键添加纹理坐标和映射节点
3.快速预览节点输出
Ctr+shift+鼠标左键单击 可以快速把一个节点连接到输出上预览
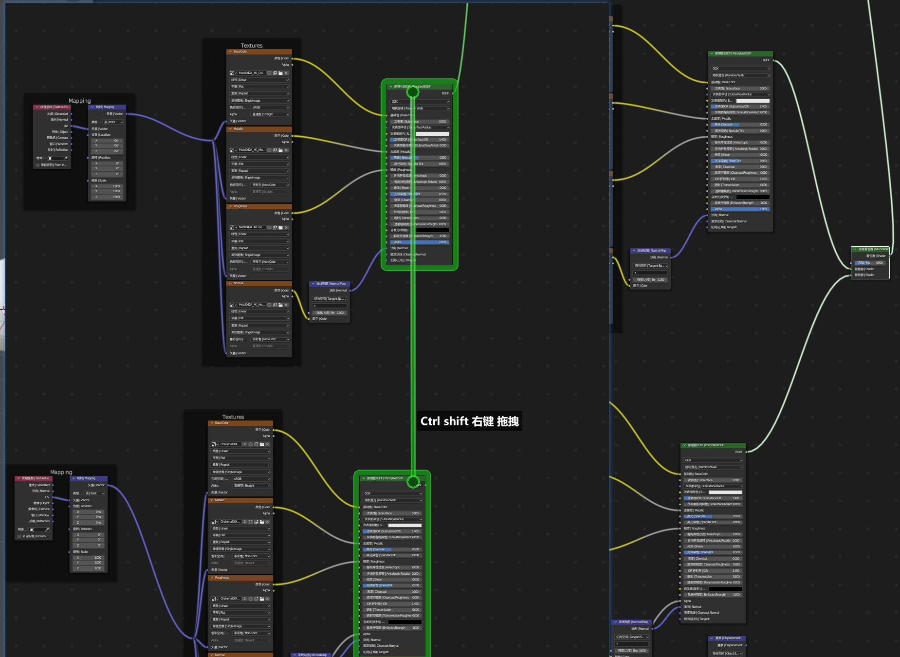
4.快速增加一个混合BSDF节点
Ctrl + shift + 右键拖拉
Alt + S 切换混合节点的输入上下顺序
常用节点介绍
- 图像纹理 Image Texture:输出一张图片作为纹理
- 映射 Mapping:纹理的移动 旋转 缩放
纹理坐标 Texture Coordinate:输出一个坐标,告诉贴图应该如何映射到物体上
- 生成:基于全局坐标系,以世界坐标的中心点作为坐标0,
- 物体:基于局部坐标系,计算机以物体本身的原点作为坐标0,也可以指定另外一个物体作为坐标0,
- UV:计算机会把3D的模型先转换成一个2D平面UV图,然后再跟你的2D纹理做一个对应映射。
- 颜色渐变 Color Ramp :输出一个线性的多色渐变
- 噪波纹理 Noise texture:类似AE中的分型噪波。噪波常见的用途之一也包括输出为一张贴图
- 波浪纹理
- 混合 Mix: 接受两个颜色输入,进行指定比例的混合之后输出
凹凸 Bump:
- 高度:接受一个贴图 0~1决定凸起的高度
置换 Displacement:
- 中间值:效果是修改置换后的上下位置
- 高度:接受一个置换贴图
- 混合着色器 Mix Shader: 接受两个绿色的着色器输出(例如原理化BSDF)0
UV
拆UV流程
标记缝合边
alt 选择中缝,选择标记缝合边,这样展UV的时候就会沿着缝合边一分为二
指定部分区域上色
- 进入编辑模式,可以选择一条边 然后ctrl+小键盘加号 扩展选区
- 若需要:ctrl + shift + m 镜像选择(勾选extend扩展)
- 选择好以后,tab进入纹理绘制模式,此时选中的区域会在UV视图里标记出来
- 可以打开绘图遮罩
使用笔刷或者填充或者渐变工具绘制上色
- 按F可以调整笔刷大小
应用全部修改器进入最终的网格以后,
A全选所有的网格,按U打开UV菜单,
选择智能拆UV,即重新展开UV
粒子系统
物体模式下修改物体的粒子属性即可添加粒子
粒子分为粒子和毛发两种
粒子基本属性
- 生命周期:即P粒子中的粒子生命时长
发射源:从哪里发射
- 顶点
- 面
- 体积:从内部发射
速度
- 法向:从发射源的法向方向发射出来的初速度
- 切向:垂直法向的初速度
- 物体对齐:给刚出生的粒子的一个初始全局速度
渲染 >
- ==显示发射体==:⚠️重要 如果不勾选,渲染的时候发射源不会显示
- 缩放:调整粒子大小
- 缩放随机性:即出生粒子的大小随机值
渲染为:即P粒子中的粒子类型
- 物体 :选择单独一个物体发射
集合 :发射指定的一群物体
- 勾选“整个集合”:把集合视为一个整体进行发射
- 勾选“随机选择”:不再数量完全相等的选择每个物体,而是随机选择物体进行发射
力场权重:影响 (仅限)该物体 受到力场的作用强度
那场景里的立场在哪里呢
- 重力:
- 其他力场:自行创建
- 重力:
- 重力
- 旋转:
物理:
- 布朗运动:增加粒子的随机运动
和粒子交互
给要交互的物体添加物理属性“碰撞”
毛发系统
粒子 > 子级
- 簇:决定了向上或者向下聚拢
扭曲:
毛发系统做草
- 创建平面
- 给平面添加材质,添加一张草的图片纹理
- 给平面添加粒子系统 类型选择毛发
- 给粒子添加子级(子粒子)
物理系统
碰撞
- 阻尼(不是布料面板中的那个阻尼):anti-弹力,阻尼越小,弹力越大。越接近1越没有弹力
摩擦:摩擦力越大,粒子越是留在物体表面上
紊流
类似P粒子里的Turbalance
顶点组/权重
顶点组顾名思义就是打了组的顶点,可以设置顶点组的权重
权重即:修改器对该顶点施加效果的力度,红色为最高1,蓝色为最低0
快速平滑权重(让权重图有一个过渡而不是直接断掉)
灯光
打光基本工作流
先打世界光 再打场景光
思考:物体被放在什么基础环境里?目的:定基调
- 小黑屋
- 时间?
- 室内室外?
三点打光法
主光、辅光、轮廓光
使用面光来打光,容易控制(符合摄影棚打光习惯)
主光先把主要的物体打亮
辅光:把暗面补亮
轮廓光:逆着打光,勾勒轮廓
只想打光,不像影响影子,去掉投射阴影
导入第三方模型
新建一个集合以便导入
文件 > 关联 / 文件 > 追加
关联
PS里的链接置入
- 适用场景:单独建模,然后在第三方的工程里整合
优点:
- 节省资源
- 一个模型可以关联给多个场景
- 修改原文件,所有关联场景自动替换
缺点:
- 如果源文件不见了就没有了。
- 同时导入进来的文件无法修改,需要到源文件修改
- 外部资源的修改会影响多个关联的工程
追加
PS里的置入,相当于复制了一份到当前工程
优点:可以直接修改,方便快捷
缺点:导致场景文件过大,占用资源
摄像机和渲染
进入摄像机模式没有渲染全怎么办:可能是裁切出了问题,设置裁切结束点
动画系统
物体模式选中物体按 I 弹出 添加关键帧菜单
选中物体在右侧面板中的属性,按 I 也可以添加关键帧
开启自动插帧以后,和AE一样是动了属性自动添加关键帧的效果
相比AE的额外内容
关键帧之间如果有黄色的条代表这个值在这个区间没有变化
按住S可以以时间光标的位置进行缩放(替代AE里的 按住 alt 缩放)拖动或者按G都可以平移关键帧
[!WARNING] 工程尽量使用偶数帧率
缩放的时候,偶数帧率能尽可能保证关键帧被缩放的位置保持在整数上
一些注意的点
- 尽量不要在物体模式下缩放,在编辑模式下缩放
- 如果在物体模式下缩放了,记得应用这个缩放(
Ctrl+A)
这两点如果应用了,可以避免很多麻烦








































































此处评论已关闭